Draft Editor
The Draft Editor feature is a browser embedded, on-demand template editor which can be used to see what documents generated using the current template will look like. This enables you to see exactly what your end users will see when editing a draft document.
Prerequisites
To be able to use the Draft Editor feature, make sure the following have been done:
- Set up the SmartCOMM configuration settings in Manage.
- Ensure that the SmartCOMM Data Model, Project and Resource have been configured in the SmartCOMM environment as per the previous step.
Draft Editor Question
The Draft Editor Question is a browser embedded-on demand template editor, wherein the fields and content within the template editor are pre-populated from preceding questions and can be further customized within the editor. The result can be forwarded for approval and other workflow processes.
SmartCOMM ActionFor more information on SmartCOMM action, refer to this page.
- In Design, create your form and add the Data Model template and placeholders.
-
Drag and drop a Draft Editor question to a new page.
-
Set the draft editor properties as described in the following table:
Input | Description |
|---|---|
Data Model | The selected Data Modal Templates with the placeholders that will be used to collect data from the form and sent to SmartCOMM for further processing. |
Project | Select the name of the SmartCOMM project that contains the data model and template selector. |
Resource | The SmartCOMM template selector that will be used to generate the required document. |
Queue | If a value has been selected from the drop-down list of available job queues, SmartIQ will call the SmartCOMM SubmitJob Asynchronous API and no document will be generated or returned to SmartIQ. |
-
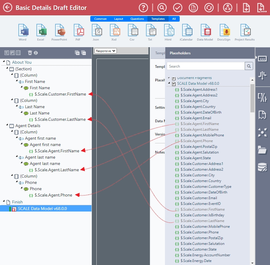
Drag and Drop any placeholders from the data model onto the question set.
-
Save and publish your form.
-
When the end user reaches the draft editor question it will appear prepopulated with the data model and placeholders from step 4.
- Click Submit to generate the file. The document binaries output from the draft editor will be available for download.
Updated about 1 year ago
